Architecture ≥ v3.x

Description

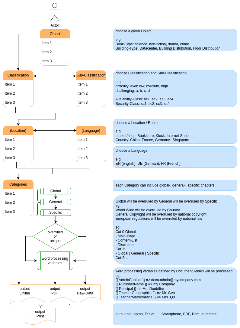
digidocu is a rich web application that can be used to create redundancy-free, multilingual documentation. It uses a hierarchical grid system with classes | subclasses, rooms, languages, categories | subcategories.

User Interfaces

Frontends (User Interfaces) interchangeable

  • ≥ v3: Angular (≥ v17)
  • ≥ v3: Web-Components (Vanilla JS, Svelte)
  • Admin UI:
    • ≥ v3: configurable Tera-Templates

Middleware

  • ≥ v3: Rust (Web Applicationserver)
  • ≥ v3: Go (Microservices, SCS)
  • ≥ v3: C++23 (Microservices, SCS, Tools)

Details

defaults

Frontend

  • default: Internet Browser-based (HTML5 responsive web design; standard: component-based SPA, optional PWA).
  • based on CRUD + POST
  • based on JSON

All other frontends are optional.

UX

UX: User Experience = UI: User Interface + UD: User Design

  • UI: Angular (default), Admin-Interfaces: Tera-Templates
  • UD: NG-Zoro (Ant Design of Angular, default), Admin-Interfaces: Ionic

Container

  • default: Docker
  • preferred: Podman

Web-Applicationserver, Middleware, Databases

  • default: container with Linux

Databases

  • PostgreSQL ≥ v16
  • SQLite v3

Management view

mgmt view

Process

process